Rejeter la notice
Ateliers Live Resolve - Formez-vous en ligne tous les mois avec Forest !
Faites rapidement évoluer la qualité de vos étalonnage avec nos ateliers mensuels de 3h.
Toutes les infos
Toutes les infos
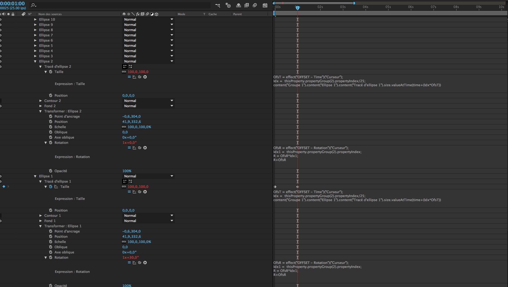
[Astuce] Effet chargement (cercle qui tourne sans fin)
Discussion dans 'Adobe After Effects' créé par triphon75, 7 Janvier 2017.
Tags:
Page 1 sur 3
Page 1 sur 3
Chargement...
- Discussions similaires - Effet chargement (cercle
-
- Réponses:
- 25
- Nb. vues:
- 1 120
-
[Problème] Ajout d'effet à une vidéo
- Réponses:
- 4
- Nb. vues:
- 422
-
- Réponses:
- 17
- Nb. vues:
- 1 047
-
[VotreAvis] Effet de maquette ?
- Réponses:
- 6
- Nb. vues:
- 507
-
- Réponses:
- 1
- Nb. vues:
- 513














